Decisions that before the conflict would have taken months are now being decided in days, speeding up road transits, freeing urgently needed capacity and easing customs procedures, industry executives told a webinar.
Continue reading →
Ocean carriers say there is still enough bunker fuel availability in general, but the different fuel types are unevenly distributed and affecting key refueling hubs in Asia, notably Singapore.
Continue reading →
On March 29, Insilico Medicine announced a drug discovery deal with Eli Lilly that gives the Big Pharma firm an exclusive worldwide license to a portfolio of preclinical oral therapeutics. The collaboration also sets up joint R&D programs across a range of therapeutic areas. Under the...
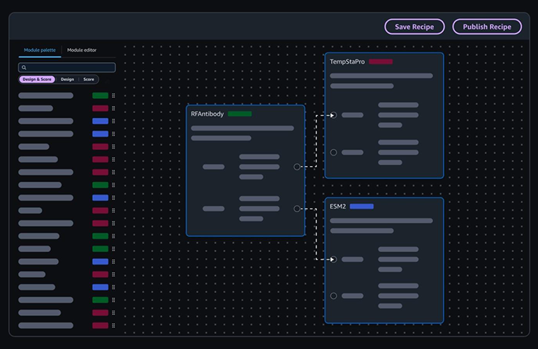
Amazon Web Services today launched Amazon Bio Discovery, an application that routes AI-designed antibody candidates directly to DNA Synthesis firm Twist Bioscience and the techbio Ginkgo Bioworks for synthesis and testing, with results flowing back into the same interface that generated them....
Issue 37 Zero barriers; maximum inclusion “The goal is ‘a world with zero barriers’, so every person can fully participate in society,” says Judith Hermetter, Global Head of Communications at Zero Project. Judith tells us about the research-driven, global initiative that finds and shares...
Few technologies have moved from experimentation to boardroom mandate as quickly as AI. Across industries, leadership teams have embraced its broader potential, and boards, investors, and executives are already pushing organizations to adopt it across operational and security...
A number of critical vulnerabilities impacting products from Adobe, Fortinet, Microsoft, and SAP have taken center stage in April’s Patch Tuesday releases. Topping the list is an SQL injection vulnerability impacting SAP Business Planning and Consolidation and SAP Business...
A recently disclosed critical security flaw impacting nginx-ui, an open-source, web-based Nginx management tool, has come under active exploitation in the wild. The vulnerability in question is CVE-2026-33032 (CVSS score: 9.8), an authentication bypass vulnerability that enables threat...
A new platform for studying mitochondrial DNA mutations implicated in human disease could revolutionize research in health, disease and evolution, and accelerate efforts to develop treatments for mitochondrial disorders. Salk Institute (CA, USA) researchers have developed a scalable embryonic...
Original story from Queensland University of Technology (Brisbane, Australia). Researchers have used AI to create tiny ‘smart’ proteins that switch on only when they detect a chosen target, opening up a new generation of low-cost biosensors for medicine, environmental monitoring and...